Líder Móvil
Paso 1
Instalar Servicio Al cliente
IMPORTANTE: debemos decirle al cliente que abra un puerto en la PC Servidor para líder móvil, en este caso, el puerto 20000. El puerto lo deberá abrir su técnico de confianza.
Antes de comenzar con la instalación, es recomendable chequear si el puerto está abierto, lo debemos chequear de este modo:
Primero nos dirigimos al RESTService.exe (ubicado en la carpeta raíz del Wynges)
C:Program FilesWynges SistemasLider GestionRESTService.exe

Acá debemos colocar el puerto que abrió el cliente, probablemente sea el puerto 20000 y guardamos.
Luego, nos dirigimos al navegador y colocamos lo siguiente:
http://localhost:20000/Service/
En el caso de que lo que nos devuelva la página sea TRUE significa que el puerto está abierto, en cambio, si la página nos arroja error o FALSE debemos dirigirnos al buscador de Windows y colocamos SERVICIOS (lo ejecutamos como administrador)

Y acá adentro buscamos liderMovil2000 (en el caso de que no esté iniciado, debemos INICIAR EL SERVICIO) y si acá no nos aparece el servicio Líder Móvil debemos realizar lo que se encuentra a continuación:
Instalar líder móvil:
Vamos a la carpeta raíz del Wynges y buscamos el archivo: RESTService.exe y hacemos click botón derecho, y lo abrimos como bloc de notas para poder editar ese archivo.
Luego, en ambos lados, en donde dice “http://localhost:8888/ lo debemos editar con el puerto que nos abrió el cliente.

- En este caso, colocamos el puerto 20000 y lo guardamos.

- Luego, ejecutamos como administrador la consola (CMD), es decir, hacemos click botón derecho ejecutar como Administrador, y luego cuando se nos abre la pantalla de la consola y colocamos lo que se muestra en pantalla.
sc create liderMovil20000 binpath= “(lo que está entre comillas es la ruta en donde se encuentra el archivo ejecutable que agregamos anteriormente)” y 20000 es el puerto que abrió el cliente, en este caso. Siempre debemos colocar el puerto que abrió. –

sc create liderMovil20000 binpath= “C:Program FilesWynges SistemasLider GestionRESTService.exe”
Luego que este CORRECTO, nos dirigimos a los Servicios.
En el buscador de Windows colocamos…
- Servicios – – – click botón derecho y lo ejecutamos como administrador.
- Luego dentro de los servicios, nos aparece liderMovil20000
- A ese servicio le hacemos click botón derecho – – – iniciar.
¡IMPORTANTE!
- Debemos colocar el SERVICIO para que inicie de forma automática
Para ello nos dirigimos al buscador de Windows:
- Servicios (lo ejecutamos como ADMINISTRADOR) y buscamos el servicio:
liderMovil20000 y realizamos click botón derecho “propiedades” y colocamos tipo de inicio “automático”

Quedando de este modo:

Por último, aplicamos y guardamos la pantalla.
Luego, debemos decirle al cliente que deberá proporcionarnos la IP FIJA (copiar y pegar este mensaje y se lo mandamos al cliente):
———————————————————–
Bien, ahí estamos con la configuración de Líder Móvil, su técnico deberá proporcionarnos la IP PÚBLICA FIJA de la PC Server(principal) o DYN DNS, sino le recomendamos un técnico que se encuentra en Telegram que se lo puede realizar @unamark_informatica
Una vez que tenga la IP PÚBLICA FIJA deberá avisarnos y compartirnos la IP FIJA por este medio así terminamos la instalación de Líder Móvil.
————————————————————-
Luego, debemos configurar los Usuarios en el sistema (los usuarios son los que el cliente adquirió) para poder usar Líder Móvil:
Para ello vamos a:
- Seguridad – usuarios
- Presionamos en el botón “F2 NUEVO”
- Creamos el usuario, por ejemplo, “Líder Móvil” y con contraseña en caso de que el cliente lo requiera.
- Luego, a ese usuario le debemos asociar el rol MOVIL

Y en el caso que el cliente tenga 2 o más sucursales debemos asociarle dichas sucursales.
Para ello vamos a:
- La solapa SUCURSALES y le agregamos las sucursales correspondientes.


- Por último, GUARDAMOS LA PANTALLA.
Repetir el mismo procedimiento para todos los usuarios que haya adquirido el cliente.
De este modo, al ingresar al LIDER MOVIL le aparecerá en pantalla los usuarios que creamos anteriormente.
AJUSTE STOCK LÍDER MÓVIL(conciliación de stock) —- (activar al rol del usuario sólo si lo tiene incluido)
Soporte de Líder Gestión de Sistemas Wynges
Paso 2
Procedimiento para verificar el correcto funcionamiento del servicio
Para asegurar el correcto funcionamiento del servicio, sigue los siguientes pasos:
- Verificación del puerto abierto:
- Contacta al técnico responsable y verifica si el puerto necesario ha sido abierto.
- Solicita el número del puerto asignado por el técnico.
- Comprobación del servicio en la PC del cliente:
- Utilizando el número de puerto proporcionado por el técnico, verifica que el servicio esté funcionando correctamente en la PC del cliente.
- Accede a través de la dirección localhost:20000/Service/, donde:
- localhost representa la PC del cliente.
- 20000 es el puerto proporcionado por el técnico.
- Service es el nombre del servicio instalado previamente (RESTService.exe).
Resultado esperado del servicio:
{
«CheckUrlApiResult»: {
«Content»: null,
«Success»: true
}
}

En caso de no obtener este resultado, sigue las siguientes recomendaciones:
- Verificar si el servicio está iniciado: Asegúrate de que el servicio esté iniciado correctamente en la PC del cliente.
- Verificar la configuración del archivo RESTService.config:
- Confirma que el archivo RESTService.config esté configurado correctamente.
- Verifica que el número de puerto proporcionado por el técnico coincida con el puerto especificado en dicho archivo.

Paso 3
Crear un nuevo dominio para Lider Móvil
- Nos dirigimos a la página de Hostinger.
- Seleccionamos el menú de Hosting.
- En Cloud Global, seleccionamos los sitios Webs y elegimos Wynges.com
- Nos dirigimos a Dominios. (En el menú izquierdo).
- Seleccionamos Subdominios.
- Creamos un Subdominio, Ingresamos el nombre del subdominio y tildamos con carpeta personalizada para subdominio y agregamos WebsLiderMovil/NombreDeLaCarpetaDelCliente luego le damos a Crear.
- Nos dirigimos a Seguridad/SSL en el menú a la Izquierda.
- Buscamos en nombre del dominio creado y en las opciones (3 puntitos) le damos a desinstalar.
- Listo, ya podemos acceder a la URL creada para Líder móvil de un cliente en específico.
Paso 4
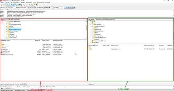
Procedimiento para subir Líder móvil al servidor:
Para crear el sitio web en el servidor, sigue estos pasos:
- Iniciar sesión en Filezilla:
- Dirígete a Filezilla y accede con tus credenciales de usuario.
- Descargar la última versión de Líder Móvil desde el directorio en el servidor:
- Accede al directorio en el servidor: WebsLiderMovil/LiderMovilProduccion.
- Descarga la última versión del sitio web a tu entorno local.
- Modificar el archivo config.json:
- En la versión descargada, localiza el archivo config.json.
- En la sección apiUrlProduction, reemplaza la URL existente con la proporcionada por el cliente. Por ejemplo: http://168.228.225.102:20000/Service/.
- Subir la versión modificada al servidor:
- En Filezilla, navega hasta la carpeta correspondiente al cliente en el directorio de Hostinger: WebsLiderMovil/NombreDeLaCarpetaDelCliente.
- Sube la última versión del sitio web, que incluye el archivo config.json modificado previamente.
- Probar el funcionamiento del sitio web:
- Abre el navegador web y visita la URL: NombreDeLaCarpetaDelCliente.wynges.com.
- Verifica que todo funcione correctamente en el sitio web recién creado.
Notas:
- WebsLiderMovil/LiderMovilProduccion: Se refiere a la última versión de Líder móvil subida a producción en el servidor.
- WebsLiderMovil/NombreDeLaCarpetaDelCliente: Es el directorio específico para el cliente al que se le está creando el sitio web.
